UML Diagram Editor
UML Diagram Editor (umlde) is a graphical tool for designing
relational databases using UML diagrams and exporting them to ready-to-use
SQL script. This tool uses
Trolltech's Qt library
and Linux as a developement platform. SQL syntax used for exporting is compatible
with PostgreSQL. The project is almost finished (but not bug-free). The
source code of this project is released under terms of GNU General
Public License.
Authors and tasks / responsibility
- Pawel Stolowski - GUI classes responsible for graphical displaying and editing
(DiaTabs, Diagram, DiaTable, DiaConnectionm, DiagramObejct
etc.); DatabaseManager, MainWindow and TableRenameDialog classes. SVG export (SVGExporter class).
Project leader.
- Karol Niemyjski - core classes responsible for handling database structures
(Database, Table, Field, Connection) and GUI classes: ObjectsList and Properties.
- Waldemar Rymarkiewicz - input/output classes for our dbml file format (based on
XML) and SQL export (SQLExporter class). SqlView, HelpBrowser and About classes.
Documentation.
Downloading
The project is accessible via anonymous cvs. To download current tree use:
export CVS_RSH="ssh"
cvs -z3 -d:ext:anoncvs@savannah.nongnu.org:/cvsroot/umlde co umlde
CVS tree is also browsable through any web browser - just click
here.
Current state
- 2004-05-16 -- Although this page hasn't beed updated for a while, the project
is almost finished. We are documenting everyting for doxygen now, cleaning the code
and adding any missing bits before upcoming presentation at our University...
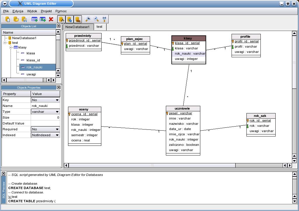
See screenshot.
- 2004-01-03 -- Basic functionality was implemented. It is now possible
to add tables and fields, move tables, zoom diagrams in and out. Documentation
is almost finished.
- 2003-12-03 -- We are approaching a very early alpha stage (prototype).
The code is growing up and it is (often) compilable, but not yet usable.
Current goal is to have almost complete GUI and some basic database operations
working.
- 2003-11-22 -- We have a preliminary sketch of GUI and work-in-progress
specs regarding umlde usage, functionality and file format (based on xml).
We have set basic classes that handle GUI and underlaying structures.
Most of them have been defined in C++ header files; a diagram for them is also
being created and available in doc/gui.dia.